Private Cloud

Maßgeschneiderte Cloud Infrastruktur aus Österreich

Timewarp ist Private Cloud Provider aus Österreich und bietet exklusiv für Ihr Unternehmen reservierte (dedizierte) Ressourcen, die vollständig in Österreich betrieben werden.

Dabei profitieren Sie von höchster Verfügbarkeit, Top-Performance sowie sehr hoher Sicherheit und Skalierbarkeit.

Wir hosten die Private Cloud in zwei zertifizierten Rechenzentren in Wien, wo Sie auch bei Bedarf Ihre on-premise Infrastruktur unterbringen können.

Für wen ist eine Private Cloud ideal?

Eine private Cloud ist besonders geeignet für Unternehmen, die

mehr als 100 Benutzer haben und ihre gesamte IT in die Cloud verlagern wollen,

individuelle Anforderungen haben, die sich mit Standard-Lösungen nicht abbilden lassen,

aus Sicherheits- oder Compliance-Gründen keine gemeinsam genutzten Ressourcen nutzen wollen,

eine klare Kostenstruktur ohne versteckte Gebühren bevorzugen.

Ihre Vorteile einer Private Cloud von Timewarp

Garantierte Verfügbarkeit & Performance

24x7 Managed Cloud Services

Hochverfügbarkeit und sehr hohe Performance Ihrer Anwendungen.

Skalierbarkeit

Flexible Erweiterung der Ressourcen bei wachsendem Bedarf.

Maßgeschneiderte Lösungen ohne Vendor Lock-in

Anpassung nach Ihrem Bedarf, Nutzung offener Standards und einfache Migration möglich.


Sicherheit und Compliance

Zertifizierte Cloud

Dedizierte Ressourcen statt Shared Hosting, Einhaltung branchenspezifischer Compliance-Anforderungen.

Persönlicher Support

Beratung Cloud Services

Direkte Ansprechpartner und 24x7 Support. SLAs mit Reaktionszeit von <15 Minuten.

Datenspeicherung in Österreich

Daten standardmäßig in Österreich in zwei zertifizierten TIER III+ Rechenzentren in Wien.

Tech Stack Private Cloud für Unternehmen

Private Cloud Services von Timewarp
  • Hypervisor: Hyper-V, KVM oder VMware mit Verfügbarkeit von 99,99% im Cluster über mind. 2 Rechenzentren (TIER IV, Standort Wien bzw. Düsseldorf)
  • System Anbindung an Internet mittels redundanter Verbindung mit mind. 1Gbit, Server über 10 Gbit Ethernet Anschlüsse redundant miteinander verbunden
  • NVME Storage mit SAN Verbindung und 100.000 IOps
  • VLANs über Firewall/VPN geroutet und von allen Standorten erreichbar
  • High-End Monitoring, Backup und Disaster Recovery Lösungen mit RTO und RPO gleich 0

Add-on: Managed Service

  • 24x7 Betrieb mit Monitoring
  • Security Lösungen
  • Backup und Disaster Recovery
  • Datenbanken as a Service
  • Standortvernetzung

Add-on: Office 365

  • Integration mit Azure Active Direct
  • Backup von Office 365 Daten in Österreich

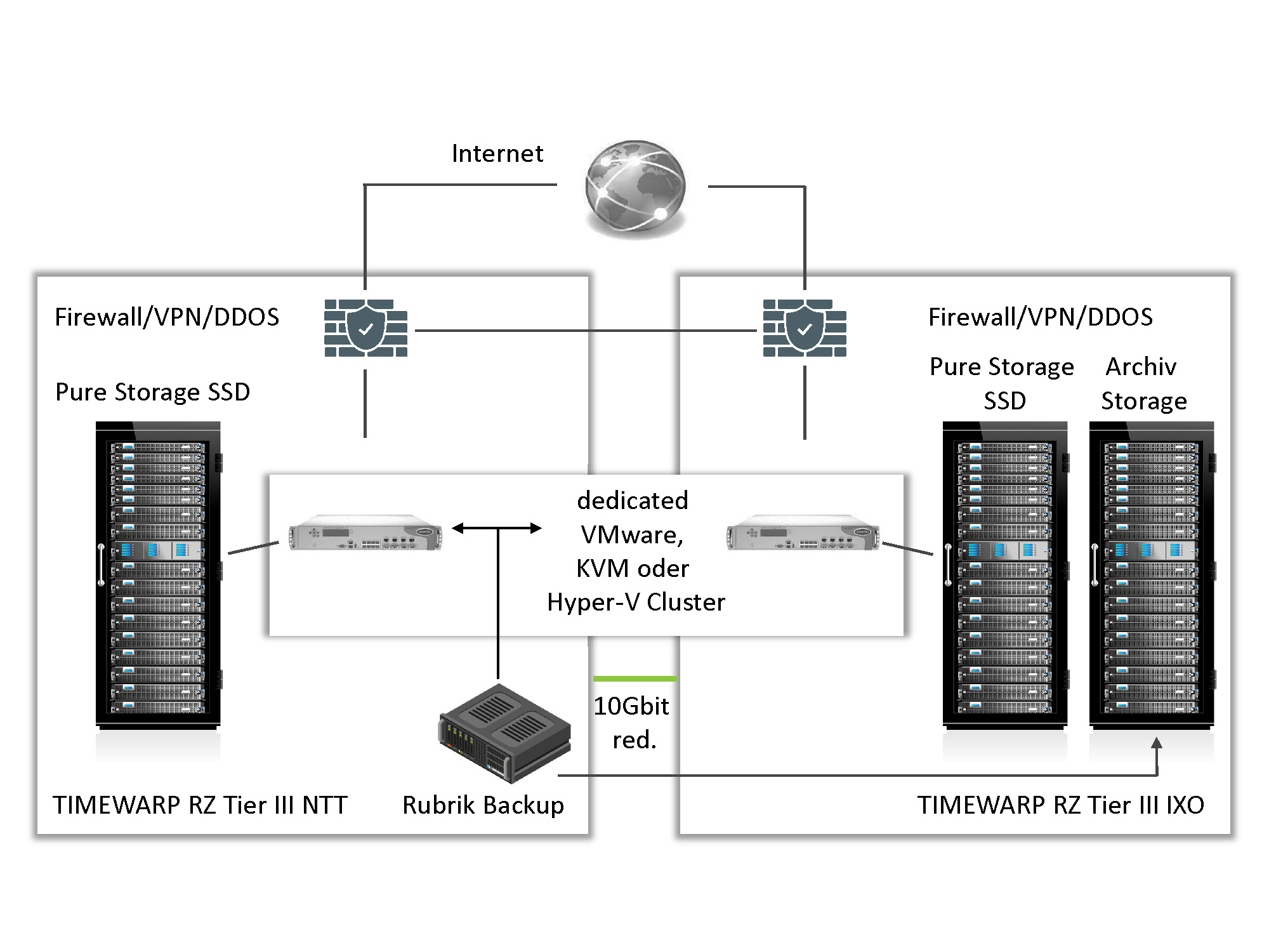
Beispiel Private Cloud Lösung mit Virtual Datacenter

Rahmenbedingungen Beispiel
  1. Dedizierte Virtualisierungs-Plattform (KVM, Hyper-V, VMware)
  2. Oracle Datenbank optional
  3. Tier 1 Storage SSD
  4. Backup über Rubrik Appliance in ein weiteres Rechenzentrum
  5. Internet-Uplink mit IPv4 und IPv6 Adressen
  6. Platin-Support:
  • Platin-Support Zeiten: 24x7
  • 15 Minuten Reaktionszeit auf Incidents
  • Eigene Supporthotline

Sämtliche Services werden im Cluster mit hoher Verfügbarkeit bereitgestellt (Standort: InterXion Wien oder NTT).

Backup aller Daten auf eine Rubrik Appliance in ein weiteres Rechenzentrum.

Setup

Die Kosten des Setups können je nach Leistung stark variieren.


Setup Basis Infrastruktur


  • Setup der physischen Komponenten wie Rack, Server, Netzwerk, ...
  • Einbinden der Hosts in das SAN (voll redundant)
  • Einbinden der Hosts in das 10Gbit Netzwerk (voll redundant)
  • Bereitstellung der LUNs vom Allflash Storage
  • Konfiguration der Backup Lösung zum Sichern der Hypervisor Umgebung
  • Einrichten des Uplinks und der shared Firewall (NAT, Security Policy, ...)
  • Einrichten der Monitoring Lösung inkl. Abstimmung der Monitoring Checks und der Alert Empfänger


Bereitstellung der VMware Plattform


  • VMware Lizenzen auf 3 Jahre inkl. Support beim Hersteller (dediziert)
  • Installation der Virtualisierungs-Umgebung
  • Migration der virtuellen Maschinen von der bestehenden Plattform
  • Dokumentierte Failover-Tests der VMs auf der ESX Plattform (Ausfall eines Hosts wird simuliert)

Setup Datenbank Betrieb optional


  • Health-Check der Datenbank inkl. Verbesserungsvorschläge, damit ein sauberer, störungsfreier Betrieb gewährleistet ist.
  • Definieren der Prozesse für Incident Management und Change Management


  • Definieren der genauen Monitoring Checks
Aufbau


Kubernetes as a Service
IT Infrastruktur, Service und Kosten im Detail

Kosten ab 5.300€ exkl. UST pro Monat für einen 3 Node Cluster mit 10 TB Storage.



----------------------


Server


  • Inklusive Rackspace und 24x7 Support


3 Server mit

  • 256GB RAM
  • 2 CPUs vom Typ 6146 Intel Xeon Gold 3,2 GHz mit Turbo 4,2GHz12 Cores je CPU
  • Bootdisken (SSD oder SD) redundante Power Supplys, Lüfter, ...


  • Redundante NICs 10Gbit
  • HBAs zur Anbindung an das Storage


Optional 2 Server mit

  • gleicher Ausstattung, jedoch nur 1 CPU für die Datenbank
  • eingebaut im 19 Zoll Rack bei InterXion mit redundanten Stromkreisen (USV und Generator gesichert)


----------------------


Storage und Backup


10 TB Tier I Storage SSD

Allflash Storage redundant für VMware und Oracle Datenbank. Wird als LUN präsentiert.


Erweiterung jederzeit möglich.


15 TB Backup Speicherplatz

Daten werden auf einer Backup Storage in einem 2. Rechenzentrum (Entfernung 13 km)

abgelegt.


----------------------


Strom


2880 KWh Metered Power Usage

Verrechnung nach tatsächlichem Verbrauch.


Die Annahme ist ein Verbrauch von 4kW, tatsächliche Werte können je nach

Auslastung der Systeme variieren.


2 KW Power Capacity


----------------------


Shared Firewall Service mit VPN


  • Shared Firewall Cluster zum Schutz der Infrastruktur (Check Point Firewall
  • Cluster)
  • Stateful Inspection Firewall Rules
Add-on 24x7 Betrieb

Kosten ab 3.000€ inkl. ORACLE DB Betrieb pro Monat exkl. UST.


24x7 Monitoring der Datenbanken


  • proaktiver Support im Fehlerfall
  • jährlicher Healthcheck der Datenbank mit Verbesserungsvorschlägen
  • Rund um die Uhr Erreichbarkeit eines Oracle TOP Experten
  • 2 Stunden pro Monat für Incident Management und Changes (verfallen bei Nichtverwendung)


Betrieb Server / Storage / Netzwerk / SAN /Infrastruktur


  • Monitoring der Systeme 24x7
  • proaktives Incident Management im Fehlerfall
  • Alarmierung der entsprechenden Ansprechpartner
  • Patchen der VMware Hosts nach Bedarf Timewarp

Case Study: "Ausfallfreier Betrieb durch Georedundanz über 3 Rechenzentrums-Standorte"

Die Zusammenarbeit mit unserem Partner Timewarp ist geprägt von hoher Professionalität, eleganter Problemlösungskompetenz, kurzen Entscheidungswegen und Zusammenarbeit auf Augenhöhe. Damit haben wir gemeinsam eine solide und hochverfügbare Platform geschaffen, um auch nachhaltig unsere Produkte und Lösungen als SaaS Anbieter zu skalieren.

Benjamin Rippitsch

Head of DevOps

Flightkeys

In 5 Schritten zu Ihrer "Private Cloud"

Tab 1

SCHRITT 1

Welcher Cloud Typ sind Sie?

Kostenloses 90 min Gespräch mit einem unserer Experten

Tab 2

SCHRITT 2

Wie sieht Ihre neue Cloud aus?

4 Stunden Workshop zu Konzept, Planung und Dimensionierung

Tab 2

SCHRITT 3

Funktioniert die Cloud Lösung?

Proof of Concept (PoC) über 14 Tage

in der Praxis

Tab 2

SCHRITT 4

Der Switch in den Live Betrieb

Ausfallfreie Migration Ihrer Systeme in Ihre neue Cloud

Tab 2

SCHRITT 5

Betrieb Ihrer Cloud Lösung

Sorgenfreier Betrieb durch Timewarps Services Garantie

In 5 Schritten zu Ihrer "Private Cloud"

Tab 1

SCHRITT 1

Welcher Cloud Typ sind Sie?


Kostenloses 30 min Gespräch mit einem unserer Experten

Tab 2

SCHRITT 2

Wie sieht Ihre neue Cloud aus?


4 Stunden Workshop zu Konzept, Planung und Dimensionierung

Tab 2

SCHRITT 3

Funktioniert die Cloud Lösung?


Proof of Concept (PoC) über 14 Tagein der Praxis

Tab 2

SCHRITT 4

Der Switch in den Live Betrieb


Ausfallfreie Migration Ihrer Systeme in Ihre neue Cloud

Tab 2

SCHRITT 5

Betrieb Ihrer Cloud Lösung


Sorgenfreier Betrieb durch Timewarps Services Garantie

Wir betreiben Private Clouds für Unternehmen auf:

FAQ Private Cloud

Was ist eine Private Cloud?

Eine Private Cloud ist eine Cloud-Infrastruktur, die ausschließlich von einem einzigen Unternehmen oder einer Organisation genutzt wird. Im Gegensatz zur Public Cloud, bei der mehrere Kunden (oft anonym) Ressourcen eines großen Cloud-Anbieters teilen, ist die Private Cloud dediziert – also nur für den jeweiligen Nutzer bestimmt.

Die Private Cloud kann entweder im unternehmenseigenen Rechenzentrum betrieben werden (On-Premises) oder von einem externen Dienstleister wie Timewarp gehostet werden. Wir stellen die Infrastruktur individuell bereit und verwalten diese. Lesen Sie mehr darüber unter https://timewarp.at/faq/was-ist-eine-private-cloud/

Was macht ein Private Cloud Provider?

Lesen Sie mehr darüber unter https://timewarp.at/faq/was-ist-ein-private-cloud-provider/

Für wen eignet sich die Private Cloud?

Vor allem für Unternehmen mit hohen Anforderungen an Datenschutz, Compliance und individuelle Anpassungen.

Wo wird die Private Cloud betrieben?

Die Private Cloud ist ein Service mit dedizierten Ressourcen, die wir aus unseren zertifizierten Rechenzentren heraus betreiben (NTT, Digital Realty). Wir sorgen für die sichere Architektur, die Mirgration, den Betrieb und managen Services.

Ist die Private Cloud bei TIMEWARP skalierbar?

Ja, Ressourcen können flexibel erweitert werden, um wachsenden Anforderungen gerecht zu werden.

Warum sind die Private Cloud Lösungen von Timewarp klimaneutral?

Timewarp hat ein eigenes Nachhaltigkeitsprogramm und ermittelt jährlich seinen Corporate Carbon Footprint, der durch die Unternehmenstätigkeit entsteht. Diese entstande Co2 wird durch zertifizierte Projekte kompensiert. Lesen Sie mehr unter https://timewarp.at/nachhaltigkeit/

Warum ist eine Private Cloud bei Timewarp kostengünstiger als bei Hyperscalern?

Bei unseren Angeboten bekommen Sie transparente und planbare Kosten kalkuliert mit definierten Lastspitzen, Up- and Downloads sowie Datenspeicherkapazitäten (keine Zusatzkosten für Netzwerktraffic, API-Zugriffe oder Storage-Zugriffe). Hyperscaler verlangen teils hohe Gebühren für Datenübertragungen aus der Cloud heraus.

Hyperscaler bieten Standardprodukte, die oft überdimensioniert oder unnötig komplex sind – das führt zu Mehrkosten. Ressourcen (CPU, RAM, Storage) werden bei Timewarp optimiert bereitgestellt – nicht nach pauschalen Instanzgrößen. Das heißt: Man zahlt nur für das, was man wirklich nutzt – ohne Overprovisioning.


Wir verwenden verschiedene Virtualisierungs-Plattform (KVM, Hyper-V, VMware), was auch Kostenflexibilität bietet.

Kein Vendor Lock-in, was zukünftige Kosten vermeidet.

Was sind die Vorteile einer Private Cloud von Timewarp im Vergleich zu Hyperscalern?

Klare, planbare Kosten

  • Transparente Preismodelle ohne versteckte Gebühren
  • Keine Zusatzkosten für Traffic, API-Zugriffe oder Storage-Zugriffe
  • Monatliche Fixpreise statt komplexer, nutzungsbasierter Abrechnung


Persönlicher Support & direkter Ansprechpartner

  • Direkter Zugang zu lokalen Expert:innen von Timewarp
  • Professionelles Ticketsystem ohne langer Wartezeit – stattdessen schnelle Reaktion & individuelle Betreuung (je nach SLA)


Maßgeschneiderte Lösungen

  • Die Private Cloud wird individuell auf deine Anforderungen angepasst
  • Kein Overprovisioning – du zahlst nur für das, was du wirklich brauchst


Datenspeicherung in Österreich

  • Rechenzentrum in Österreich – erfüllt höchste Datenschutzstandards (z. B. DSGVO)


Kein Vendor Lock-in

  • Timewarp setzt auf offene Standards – du bleibst unabhängig und flexibel
  • Leichte Migration & Integration mit bestehenden Systemen


Höhere Sicherheit & Compliance

  • Dedizierte Ressourcen nur für dein Unternehmen – kein Shared Hosting wie bei Hyperscalern
  • Unterstützt spezifische Compliance-Anforderungen und branchenspezifische Auflagen


Lokale Performance-Vorteile

  • Geringere Latenzzeiten durch physische Nähe zum Rechenzentrum
  • Ideal für datenintensive oder latenzkritische Anwendungen
Worin unterscheiden sich Timewarp-Private-Cloud-Lösungen von Hyperscalern?
  • Klarere & planbare Kosten
  • Persönlicher Support & direkter Kontakt
  • Datenspeicherung in Österreich zur Erfüllung der DSGVO-Anforderungen
  • Höhere Sicherheit durch dedizierte Ressourcen
  • Vermeidung von Abhängigkeiten durch offene Standards
Welche Vorteile bietet die Private Cloud gegenüber der Public Cloud?

Mehr Sicherheit, volle Kontrolle über Daten und Systeme sowie individuelle Konfigurationsmöglichkeiten.

Noch unsicher, wie Sie starten sollen?

Markus Pitsch

Markus Pitsch

Solution Specialist

No-Pitch-Consulting

Sie wollen Beratung, aber von jemandem, der tatsächlich

etwas von Cloud und IT-Infrastruktur versteht?

Karl Lehner

Karl Lehner

Sales Lead

Sicherheit und Nachhaltigkeit sind uns wichtig!

Deshalb sind wir zertifiziert nach:

ISO 27018_Zertifizierung_Timewarp
ISO 27001_Zertifizierung_Timewarp

Unsere Datacenter-Partner sind zertifiziert nach ISO 22301, 27001, 27018; DIN 50001, DIN E 50600, Öko-Standard.

*CCF wurde für den Zeitraum 1.7.22-30.6.23 verifiziert in Übereinstimmung mit ISO 14064-03:2019 in Bezug auf die Einhaltung der Anforderungen von ISO 14064-01:2019.