Private Cloud

Tailor-made Cloud Infrastructure from Austria

Timewarp is a private cloud provider based in Austria, offering dedicated resources exclusively for your business, all operated entirely in Austria.

You benefit from maximum availability, top performance, and exceptional security and scalability.

We host the private cloud in two certified data centers in Vienna, where you can also house your on-premises infrastructure if needed.

For whom is a Private Cloud ideal?

A private cloud is particularly suitable for companies that

have more than 100 users and want to move their entire IT to the cloud,

have individual requirements that cannot be met with standard solutions,

do not wish to use shared resources for security or compliance reasons,

prefer a clear cost structure without hidden fees.

Your Advantages with a Private Cloud from Timewarp

Guaranteed Availability & Performance

24x7 Managed Cloud Services

High availability and very high performance of your applications.

Scalability

Flexible expansion of resources to meet growing demand.

Tailor-made solutions without vendor lock-in

Customization to your needs, use of open standards and easy migration possible.


Security and Compliance

Dedicated resources instead of shared hosting, compliance with industry-specific requirements.

Personal Support

Beratung Cloud Services

Direct contact persons and 24/7 support. SLAs with a response time of <15 minutes.

Data Storage in Austria

Data is stored by default in Austria in two certified TIER III+ data centers in Vienna.

Tech Stack - Private Cloud for Companies

Private Cloud Services von Timewarp
  • Hypervisor: Hyper-V, KVM or VMware with 99.99% availability in a cluster across at least 2 data centers (TIER IV, located in Vienna or Düsseldorf)
  • System connection to the internet via a redundant connection with at least 1 Gbit; servers are redundantly connected to each other via 10 Gbit Ethernet ports.
  • NVME Storage with SAN connection and 100.000 IOps
  • VLANs via firewall/VPN routed and accessible from all locations
  • High-end monitoring, backup and disaster recovery solutions with RTO and RPO of 0

Add-on: Managed Service

  • 24/7 Operation with monitoring
  • Security solutions
  • Backup and Disaster Recovery
  • Databases as a Service
  • Site networking

Add-on: Office 365

  • Integration with Azure Active Direct
  • Backup of Office 365 data in Austria

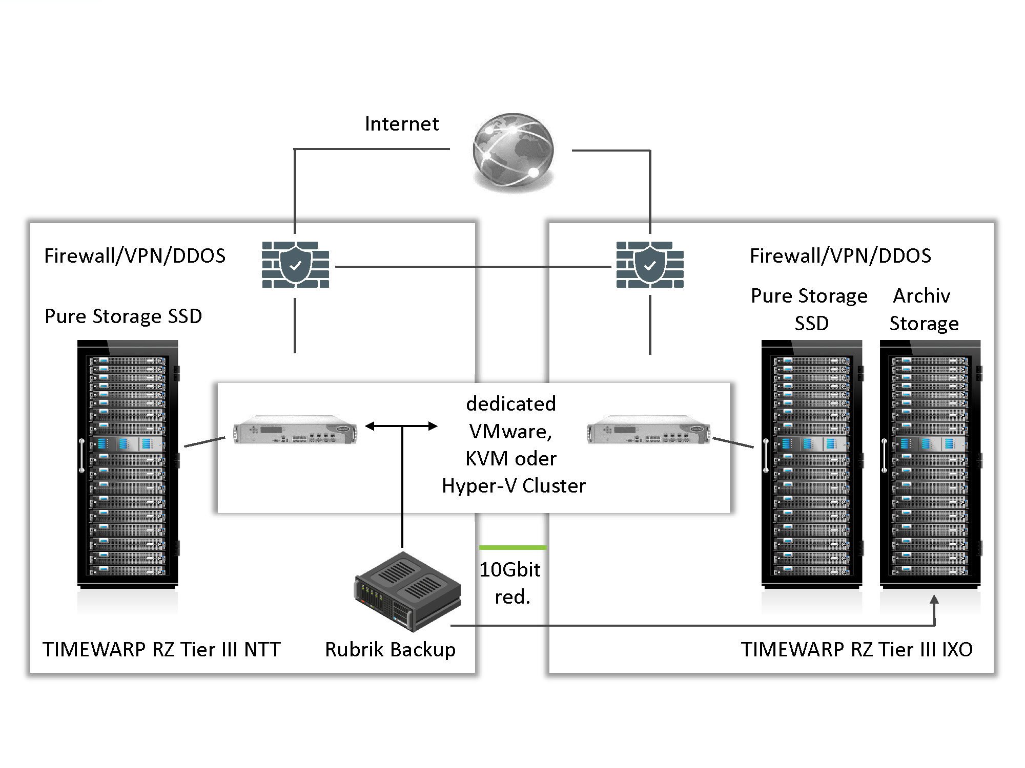
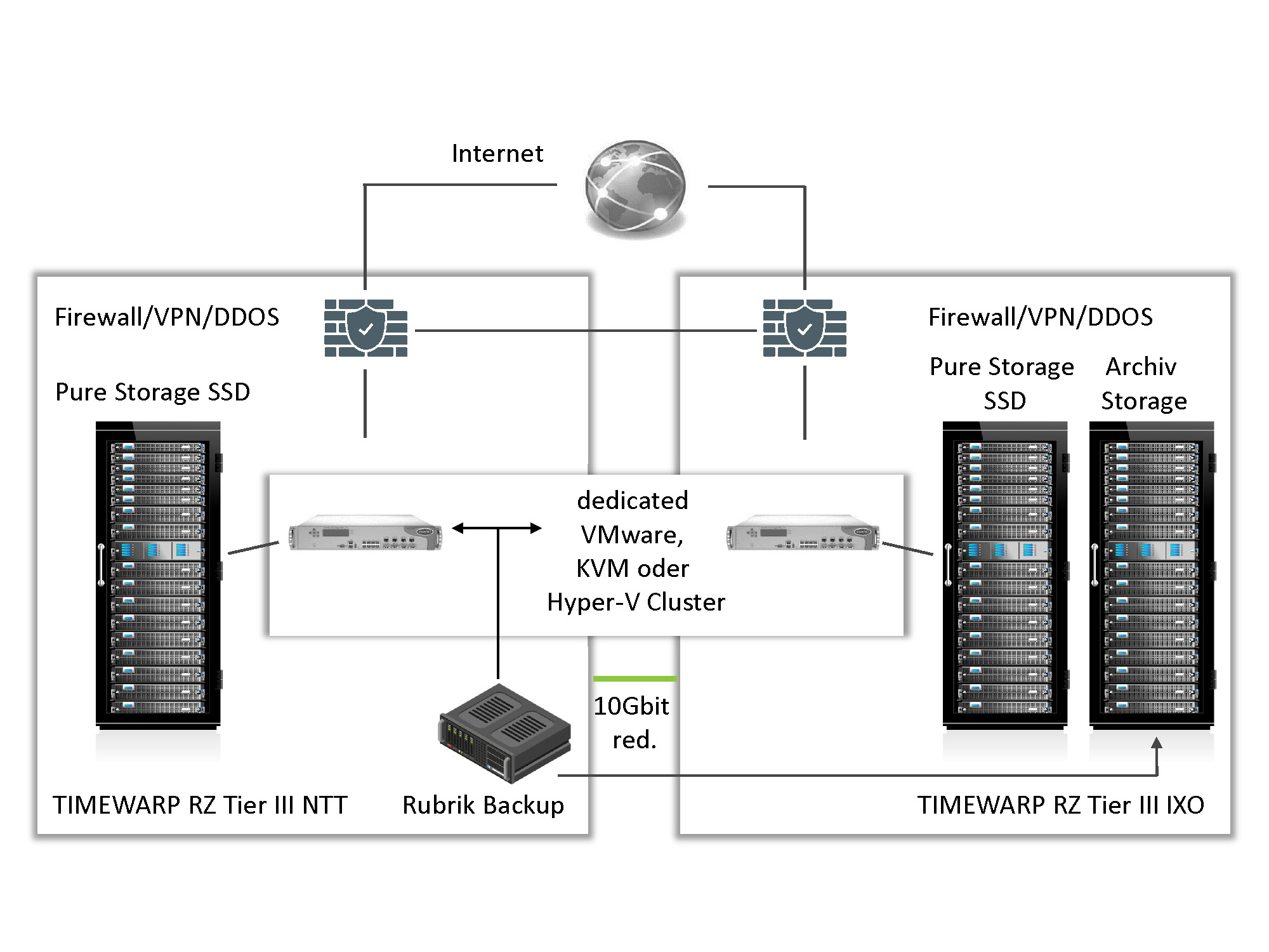
Example of a private cloud solution with a virtual data centre

Framework conditions example
  1. Dedicated virtualisation platform (KVM, Hyper-V, VMware)
  2. Oracle database optional
  3. Tier 1 Storage SSD
  4. Backup via appliance section to another data centre
  5. Internet uplink with IPv4 and IPv6 addresses
  6. Platinum support:
  • Platinum support times: 24/7
  • 15-minute response time to incidents
  • Dedicated support hotline

All services are provided in a cluster with high availability (location: InterXion Vienna or NTT).

Backup of all data to a Rubrik appliance in another data centre.

Setup

The cost of the setup can vary greatly depending on the service.


Basic infrastructure setup


  • Setup of physical components such as rack, server, network, etc.
  • Integration of hosts into the SAN (fully redundant)
  • Integration of hosts into the 10 Gbit network (fully redundant)
  • Provisioning of LUNs from Allflash Storage
  • Configuration of the backup solution to secure the hypervisor environment
  • Setup of the uplink and shared firewall (NAT, security policy, etc.)
  • Setup of the monitoring solution, including coordination of monitoring checks and alert recipients


Provisioning of the VMware Plattform


  • VMware licences for 3 years, including support from the manufacturer (dedicated)
  • Installation of the virtualisation environment
  • Migration of virtual machines from the existing platform
  • Documented failover tests of the VMs on the ESX platform (simulation of host failure)

Optional database setup operation


  • Health check of the database, including suggestions for improvement to ensure clean, trouble-free operation.
  • Defining processes for incident management and change management


  • Defining precise monitoring checks
Structure


Kubernetes as a Service
IT infrastructure, service and costs in detail

Costs from €5,300 per month excluding VAT for a 3-node cluster with 10 TB storage.


----------------------


Server


  • Includes rack space and 24/7 support


3 servers with

  • 256GB RAM
  • 2 CPUs of type 6146 Intel Xeon Gold 3.2 GHz with Turbo 4.2GHz12 cores per CPU
  • Boot disks (SSD or SD) Redundant power supplies, fans, etc.


  • Redundant NICs 10Gbit
  • HBAs for connection to storage


Optional 2 servers with

  • Same equipment, but only 1 CPU for the database
  • Installed in a 19-inch rack at InterXion with redundant power circuits (UPS and generator backed up)


----------------------


Storage and Backup


10 TB Tier I Storage SSD

All-flash storage redundant for VMware and Oracle databases. Presented as a LUN.


Expansion possible at any time.


15 TB backup storage space

Data is stored on backup storage in a second data centre (13 km away).


----------------------


Electricity


2880 KWh Metered Power Usage

Billing based on actual consumption.


Consumption is assumed to be 4kW; actual values may vary depending on system utilisation.


2 KW Power Capacity


----------------------


Shared firewall service with VPN


  • Shared firewall cluster to protect the infrastructure (Check Point Firewall
  • Cluster)
  • Stateful inspection firewall rules
Add-on 24/7 operation

Costs from €3,000 per month including ORACLE DB operation, excluding VAT.


24/7 monitoring of databases


  • Proactive support in the event of errors
  • Annual database health check with suggestions for improvement
  • Round-the-clock availability of an Oracle TOP expert
  • 2 hours per month for incident management and changes (expires if not used)


Server / Storage / Network / SAN / Infrastructure Operations


  • 24/7 system monitoring
  • Proactive incident management in the event of errors
  • Alerting the relevant contact persons
  • Patching VMware hosts as required Timewarp

Case study: "Fail-safe operation thanks to geo-redundancy across three data centre locations"

Our collaboration with our partner Timewarp is characterised by a high level of professionalism, elegant problem-solving skills, short decision-making processes and cooperation on an equal footing. Together, we have created a solid and highly available platform that enables us to scale our products and solutions as a SaaS provider in a sustainable manner.

Benjamin Rippitsch

Head of DevOps

Flightkeys

Your "Private Cloud" Solution in 5 Steps:

Tab 1

STEP 1

What type of cloud user are you?


Free 90-minute consultation with one of our experts

Tab 2

STEP 2

What does your new cloud look like?

4-hour workshop on concept, planning and dimensioning

Tab 2

STEP 3

Does the cloud solution work?


Proof of Concept (PoC) over 14 days in practice

Tab 2

STEP 4

The switch to live operation

Seamless migration of your systems to your new cloud

Tab 2

STEP 5

Operation of your cloud solution


Worry-free operation thanks to Timewarps Services guarantee

Your "Private Cloud" Solution in 5 Steps:

Tab 1

STEP 1

What type of cloud user are you?


Free 90-minute consultation with one of our experts

Tab 2

STEP 2

What does your new cloud look like?

4-hour workshop on concept, planning and dimensioning

Tab 2

STEP 3

Does the cloud solution work?


Proof of Concept (PoC) over 14 days in practice

Tab 2

STEP 4

The switch to live operation

Seamless migration of your systems to your new cloud

Tab 2

STEP 5

Operation of your cloud solution


Worry-free operation thanks to Timewarps Services guarantee

We operate private clouds for businesses on:

FAQ Private Cloud

What is a private cloud?
What does a private cloud provider do?

Read more about this under https://timewarp.at/en//faq/was-ist-ein-private-cloud-provider/

Who is the private cloud suitable for?

Especially for companies with high requirements for data protection, compliance and individual customisation.

Where is the private cloud operated?

The private cloud is a service with dedicated resources that we operate from our certified data centres (NTT, Digital Realty). We provide secure architecture, migration, operation and manage services.

Is the TIMEWARP private cloud scalable?

Yes, resources can be flexibly expanded to meet growing demands.

Why are Timewarp's private cloud solutions climate neutral?

Timewarp has its own sustainability programme and calculates its corporate carbon footprint, which is generated by its business activities, on an annual basis. The resulting CO2 emissions are offset through certified projects. Read more under https://timewarp.at/en//en/nachhaltigkeit/

Why is a private cloud more cost-effective with Timewarp than with hyperscalers?

With our offers, you get transparent and predictable costs calculated with defined peak loads, uploads and downloads, and data storage capacities (no additional costs for network traffic, API access or storage access). Hyperscalers sometimes charge high fees for data transfers from the cloud.


Hyperscalers offer standard products that are often oversized or unnecessarily complex, which leads to additional costs. Resources (CPU, RAM, storage) are optimised at Timewarp – not based on flat-rate instance sizes. This means you only pay for what you actually use – without overprovisioning.


We use various virtualisation platforms (KVM, Hyper-V, VMware), which also offers cost flexibility.


No vendor lock-in, which avoids future costs.

What are the advantages of a private cloud from Timewarp compared to hyperscalers?

Clear, predictable costs

  • Transparent pricing models with no hidden fees
  • No additional costs for traffic, API access or storage access
  • Fixed monthly prices instead of complex, usage-based billing


Personal support & direct contact person

  • Direct access to local experts from Timewarp
  • Professional ticket system without long waiting times – instead, fast response and individual support (depending on SLA)


Tailor-made solutions

  • The private cloud is individually adapted to your requirements
  • No overprovisioning – you only pay for what you really need


Data storage in Austria

  • Data centre in Austria – meets the highest data protection standards (e.g. GDPR)


No vendor lock-in

  • Timewarp relies on open standards – you remain independent and flexible
  • Easy migration and integration with existing systems


Higher security & compliance

  • Dedicated resources just for your company – no shared hosting like with hyperscalers
  • Supports specific compliance requirements and industry-specific regulations


Local performance advantages

  • Lower latency due to physical proximity to the data centre
  • Ideal for data-intensive or latency-critical applications
How do Timewarp private cloud solutions differ from hyperscalers?
  • Clearer and more predictable costs
  • Personal support and direct contact
  • Data storage in Austria to meet GDPR requirements
  • Greater security through dedicated resources
  • Avoidance of dependencies through open standards
What advantages does the private cloud offer over the public cloud?

Greater security, full control over data and systems, and customisable configuration options.

Still unsure how to get started?

Markus Pitsch

Mag. Markus Pitsch

Solution Specialist

No-Pitch-Consulting

Do you want advice, but from someone who actually understands cloud and IT infrastructure?

Karl Lehner

Karl Lehner

Lead Sales

Security and sustainability are important to us!

Therefore we are certified according to:

ISO 27018_Zertifizierung_Timewarp
ISO 27001_Zertifizierung_Timewarp

Our datacenter-partners are certified according to ISO 22301, 27001, 27018; DIN 50001, DIN E 50600, Öko-Standard.

*CCF was verified for the period 1.7.22-30.6.23 in accordance with ISO 14064-03:2019 with regard to compliance with the requirements of ISO 14064-01:2019.